Skylight / Domelight In Blender
By Neil Blevins
Created On: Mar 31st 2025
Software: Blender

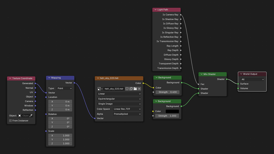
A Skylight or Domelight is a type of light in cg that emits light from a sphere or dome that surrounds your scene, and uses ambient occlusion to provide realistic soft shadows. It is frequently combined with an HDRi of a sky to create realistic skylighting, and can provide both diffuse and specular illumination. Unlike other 3d apps, Blender doesn't have an obvious Skylight light type, so this tutorial shows you how to make one.



Here's the material graph for the skylight.




This site is ©2025 by Neil Blevins, All rights are reserved.
Return to NeilBlevins.com