So you may hear a lot of
definitions being thrown around like a
polished reflection, a blurry reflection, or a glossy reflection.
So before moving forward, lets define what these are.
A Polished or High Gloss Reflection is an undisturbed reflection,
like a perfectly mirrored surface. See my tutorials on creating Polished
Metals.
A Blurry, Low Gloss or Brushed Reflection is a reflection that is
distorted or blurry based on tiny bumps in a surface. That's what this
tutorial is about. A Low Gloss Reflection can be Isotropic or
Anisotropic.
Isotropic means the blur is equal in all directions, since the
tiny scratches on your surface go in a random direction. See another
example of this sort of material here: Distressed
Metals.
Anisotropic means the blur stretches in a specific direction,
because the scratches are all stretched in a specific direction.
Reference
Here's pillar at an airport. Notice the tiny bumps going left and right
and the reflection stretching or blurring up and down.
And here's the anisotropic reflection on the bottom of a pot.
Software Agnostic Material
The basic ingredients are as follows:
Shading: GGX Shader
Color: Almost black Diffuse Color, remember the more specular
reflection, the less diffuse reflection, so diffuse color is black to
compensate for a strong spec. The brighter the diffuse color, the more
it will look like an
alloy, ie, a mixture of a metal and another material
Spec:
Isotropic: Low gloss reflection. IOR between 5 and 10. Spec
color is the same as the metal.
Anisotropic: Low gloss reflection with anisotropy set to a
value larger tha 0. IOR between 5 and 10. Spec color is the same as the
metal.
Bump:
Isotropic: None
Anisotropic: Small grooves in the perpendicular direction to
the anisotropy.
Ways to make it more realistic:
Add a triplanar map of smudges in the spec to show small
variations in reflectivity.
Add a bump that shows small knicks and scratches using a
triplanar projection map.
Add a large wide bump to show larger warble in the metal, see
this tutorial: Flat
Metallic Surfaces
Remember, half of what makes a material
look like a particular material is the environment it's in, especially
if it's highly reflective.
A wise person once said reflections only look as good as the
environment the
object
is reflecting, keep that in mind.
Blender Example
Here's the shader for Blender...
So the Principled BSDF is set to default values.
Then the Base Color is set to black.
The Roughness is set to 0.16 so it get slightly blurred specular
reflections. IOR
is set to 10. Then make sure IOR Level is set to 1 under the Specular
area.
Here's the resulting render.
To get anisotropic reflections, go to the to the Specular dropdown in
your material...
Set anisotropy to a higher number (I set it to 1).
Change the Anisotropic Direction to 0.25 (which casues the
reflections to be stretched vertically on this particular mesh).
When adding anosotropy I sometimes find it helpful to decrease
the roughness value a bit in the reflection area of the material (I
went from 0.16 in the last example to 0.1 in this example).
I then need some directional scratches for the bump. I do this in
photoshop, I simply fill a square with noise, then use the motionblur
filter to get streaks. Then I use the Offset Trick to make the
texture tilable.
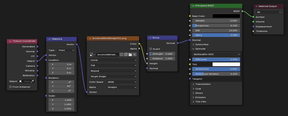
I then add this directional bitmap to the normal input of my material
like you can see in the graph below. The bump can be assigned to the
object in XYZ (Object) space or to UVs depending on what you pick in
the Texture Coordinates node. I also rotated the bitmap so the grooves
go in the opposite direction as
the anisotropy in the Mapping node. I also reduced the strength on the
bump node to get good visual results.
For the Specular Reflection, set the Reflection Color to white, reduce
glossiness value and set the IOR to 10. This will create
blurry reflections that blur in all directions.
Here's the resulting render.
To get anisotropic reflections, go to the to the BRDF dropdown in your
material...
Set anisotropy to a higher number (it breaks at 1, so choose any
color value below 1).
Change the direction to 90 (which casues the reflections to be
stretched vertically on this particular mesh).
Change to Map Channel 1, that means it will use the UVs of your
object to apply the anisotropic direction.
When adding anosotropy I sometimes find it helpful to increase
the Glossiness value a bit in the reflection area of the material (I
went from 0.75 in the last example to 0.87 in this example).
I then need some directional scratches for the bump. I do this in
photoshop, I simply fill a square with noise, then use the motionblur
filter to get streaks. Then I use the Offset Trick to make the
texture tilable.
I then add this directional bitmap to my bump, and set the bump value
to 20. I set the tiling to get the size of grooves I want, I reduce the
blur and change filtering to Summed Area to geta more detailed result,
and rotated the bitmap so the grooves go in the opposite direction as
the anisotropy.